This is the fifth of a six-part series discussing how businesses using Microsoft Dynamics 365 Business Central can analyze their financial health by leveraging ForNav tools to streamline reporting processes for generating key performance indicators. In this article, we discuss how to use the ForNAV Designer to make minor adjustments to the layouts of converted reports in Business Central.
The ForNAV Designer is a very powerful tool with tons of options, settings, and features with which you can create simple and complex reports. I could easily write a 10-part series dealing strictly with the ForNAV Designer (and I may do that in the future). But for now, I will take a high-level view and simply demonstrate how you can use the tool to make simple adjustments to your converted reports.
Let’s get started!
Install and Configure ForNAV in a Business Central
How Custom Report Layouts Feature Delivers Final Solutions Quickly and Efficiently
As has always been the case, there are two ways to access and use the ForNAV Designer:
- Via Custom Report Layouts in Business Central
- Directly from the ForNAV Designer
In versions prior to Business Central, I almost always recommended making layout adjustments through the designer tool directly. In Business Central, however, you now have to take into account the AL extension model, which adds a tricky middle layer to the equation.
Because of this, it is no longer quicker and more efficient to work directly through the designer tool. While there certainly is a place for working directly through the ForNAV Designer—and I will explain that shortly—you get the most bang for your buck by working through Custom Report Layouts.
Consider the difference from an efficiency angle: Suppose your converted report looks almost perfect. But as a result of the conversion, a few controls were misplaced and overlap each other. Further, as can happen on a lot of reports, the margins are off just a bit, and the report hangs disproportionately to the left side of the page.
To fix this using the ForNAV Designer, you would have to take the following steps:
- Open the report via the designer
- Make your adjustments
- Package your extension (which includes your new layout changes) in VS Code
- Uninstall (and optionally unpublish) the previous version of your extension
- Install the new extension (and then wait…wait…wait…until it completes its installation procedures)
- Reopen the web client
- Test your report changes
- If something is still off (preview from VS Code is not available), you must repeat these steps again
As opposed to making your changes directly through Custom Report Layouts:
- Go to [ForNAV] then [My Reports]
- Select your report and hit [Design]
- Make your adjustments
- Run the report and test
- Repeat if necessary
The adjustment you make in step three above will create a custom report layout that supersedes the original layout uploaded earlier. The original layout will never go away—it just enters an archived state.
As you can see, there is a lot less fuss working directly through the built-in ForNAV Custom Report Layouts feature. As with anything in life, particularly for consultants working on an hourly billable schedule, time is of the essence. So unless it’s absolutely necessary (and I assure you, there will be times it is), I generally recommend working through Custom Report Layouts as you will arrive at your final solution quicker and more efficiently than working directly through the designer tool itself.
Using ForNAV Designer Via Custom Report Layouts in Business Central
Let’s start the process of using ForNAV Designer via Custom Report Layouts by first running your converted report again:

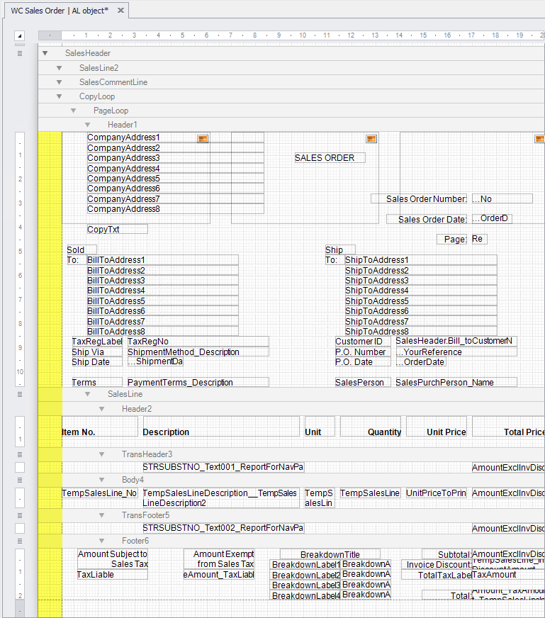
Since our last article, I went ahead and imported a company logo as shown in the image above so the sample report has a little more flair. The converted report has skewed everything to the left quite a bit. This is very typical of converted reports and will need to be addressed.
Let’s also suppose a few other cosmetic changes are needed:
- Bolding the header field title font
- Removing the blank line between header fields
- Removing [Unit of Measure] from the sales lines section
To make these changes, open the Business Central web client and navigate to [ForNAV] then [My Reports]. Highlight the converted Sales Order report and hit [Report] then [Design]. Finally, click on the [fornavdesign] link that appears at the bottom-left corner of the page. This opens the ForNAV Designer from directly within Business Central:

Welcome to the ForNAV Designer!

As previously mentioned, the designer tool is complex, and there are a lot of things we can do here. I will steer away from those details for now and focus on the simple changes to make. My objective today is merely to familiarize you with the tool, not to teach you to become an expert overnight!
Let’s start by addressing the left-margin issue:

If you look closely, you can see there is absolutely no room on the left side of the report. This is part of the reason why the logo is cut off. If you print this to paper, you might also find [Item No.] in the line section is also cut off. To remedy this, drag the left margin indicator over to the right a bit:


I dragged my margin over a little less than half an inch. You can drag it over more or less, depending on what looks right to you. You may have also noticed the company logo looks like it overlaps on the printed report. This too is fairly common in converted reports.
To fix, simply adjust the sizing property for that control by clicking the logo control in the upper left-hand corner of the report designer. Then go to the properties window on the right side of the screen and change the [Sizing] property to [Squeeze]. This forces the image to fit within the control on the report, regardless of the size of the image:

You probably notice there are actually three logo controls on the report—[left justified], [center justified], and [right justified]. There is a property in the [Sales & Receivables] set-up called [Logo Position on Documents] that determines which of these controls is used when the report is printed.
Currently, this database is set up to print [left justified] controls. To be thorough, adjust the sizing property of all three controls. So if the [Logo Position on Documents] field is changed, the report will not display a skewed logo:

To see how you did, hit [Save] in the toolbar and close the designer tool. Now run the report again:

Much better!
Now, you are no longer cutting off on the left, and the logo prints properly. Let’s make the last few adjustments by going back into the report designer:

First, use the bold font for some of the header fields. This will affect the following controls:
- TaxRegLabel
- Ship Via
- Ship Date
- Terms
- Customer ID
- P.O. Number
- P.O. Date
- SalesPerson
Bolding a field is as simple as clicking on the control and hitting [Ctrl] + [b], or hitting the [B] in the toolbar.
Next, remove the blank lines between [Ship Date] and [Terms] and between [P.O. Date] and [SalesPerson]. To make these changes, just click and drag the controls directly below and move them up so there is no longer a blank space. Super easy!
Finally, get rid of [Unit of Measure] in the line section by clicking the [Unit] control under the [Header2] section and hitting [delete]. Next, move down into the [Body4] section and delete the data control.
Once you are done, drag the [Description] control over to the right a little bit to fill in the blank space. Upon completion, you should have something that looks like this:

Save the report and re-run it:

Looks good!
To wrap this up, let’s go to [Layout] then [Custom Layouts]:

You now have two separate layouts for this report. The first, [Built-in Layout], was uploaded with your original extension and is the base layout for your converted report. The second, [ForNAV BC custom layout], is your modified layout and is based on the Business Central built-in Custom Report Layouts feature.
Any changes you make going forward will be attributed to your custom layout. If you decide to revert to the original layout, you can either hit the [Activate] checkbox on the [Built-in Layout], or you can permanently delete your custom layout by hitting the [delete] button:

Modifying Reports with ForNAV Designer
Now that you have seen how to modify layouts directly from within Business Central using the Custom Report Layouts feature, let’s briefly talk about modifying reports using the ForNAV Designer.
First, why would you ever use the designer if you can so easily work with Custom Report Layouts? The main reason is the addition of logical changes and data controls to the report. Unfortunately, with Custom Report Layouts, you are limited in terms of what you can add to a report. If you need to add variables and then display those variables as values on the report, you must do so directly in the ForNAV Designer. You cannot do this from within Business Central using Custom Report Layouts.
Second, sometimes it just makes more sense to permanently update a report versus making changes using Custom Report Layouts. Regardless of the specific reason, there are times and places where you simply must use ForNAV Designer to make certain report adjustments.
We will go into the process a bit more in our next article—How to Use ForNAV Designer to Update Converted Business Central Reports. You will see what the process looks like, what is required, and what your end-results might be.
For now, I hope this information in this article helpful. And if you have any questions about Business Central or ForNAV, feel free to reach out to me anytime.

